应用截图
详细介绍
Developer tool for the Quell JavaScript library: https://quell.dev
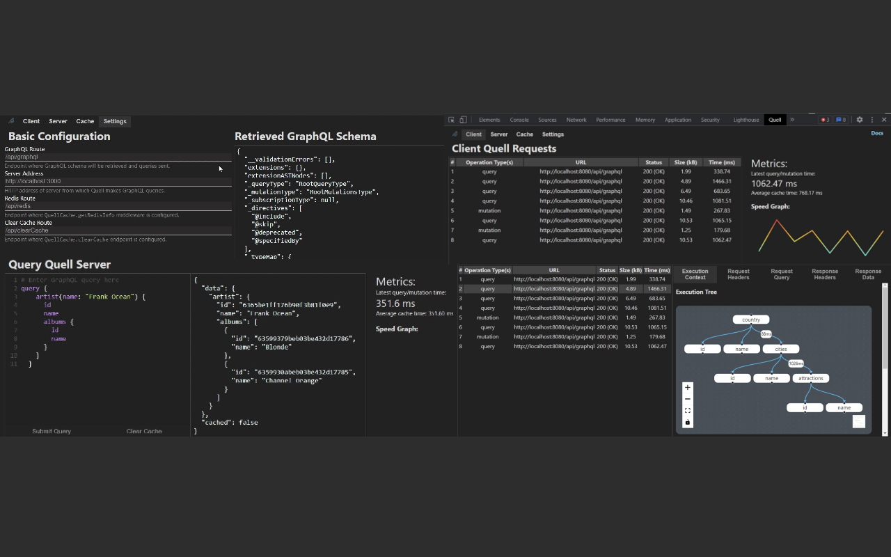
Quell is an open source, lightweight JavaScript library providing a client- and server-side caching solution and cache invalidation for GraphQL. The Quell Developer Tool is designed to enable developers to easily monitor Quell's client- and server-side caching performance, as well as inspect the server-side (Redis-based) cache, and it includes an all-purpose GraphQL network monitor.
Quell is an open source, lightweight JavaScript library providing a client- and server-side caching solution and cache invalidation for GraphQL. The Quell Developer Tool is designed to enable developers to easily monitor Quell's client- and server-side caching performance, as well as inspect the server-side (Redis-based) cache, and it includes an all-purpose GraphQL network monitor.