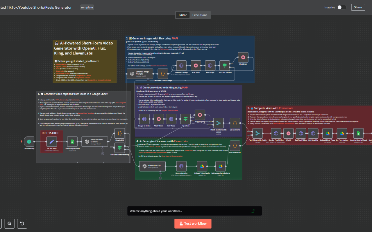
应用截图
详细介绍
Cursor for n8n - create, edit, debug, and optimize n8n workflows using a simple chat.
Transform How You Build n8n Automations
n8nChat is a powerful extension that brings the intelligence of AI directly into your n8n workflow editor. Simply describe what you want to accomplish in plain language, and watch as the extension generates complete nodes, complex workflows, and automation solutions in seconds.
Seamlessly Integrated with n8n
Our extension works directly within your existing n8n environment, whether cloud-hosted or self-hosted. The intuitive chat interface appears right inside your workflow editor, making it easy to create nodes and build automations without switching contexts or disrupting your workflow.
Key Features
🧠 AI-Powered Node Generation
Describe the functionality you need, and n8nChat instantly creates the appropriate nodes with all the necessary configurations. Nodes appear directly in your workflow canvas, ready to use.
🔄 Complete Workflow Creation
Need to build an entire workflow? Describe your automation goal, and n8nChat will generate a full multi-node workflow with proper connections and configurations.
🖼️ Clone n8n Workflows From a Screenshot
Attach a screenshot of any workflow and simply ask n8nChat to recreate it for you.
🔎 n8n Chat can search the web when it needs up-to-date information to fulfill your request.
🤖 Multiple AI Model Support - OpenAI and Gemini supported with your own API key.
💬 Natural Language Interface
No need to memorize complex node parameters or syntax. Just chat with the AI in plain English, and it will understand your requirements.
🔌 Instant Integration
Generated nodes and workflows are instantly added to your canvas - no copy/paste required. Connections between nodes are automatically created based on your requirements.
🚀 Accelerated Development
Complete complex automations in minutes instead of hours. Perfect for both n8n beginners and experienced workflow builders.
🛡️ Privacy-Focused
Your data stays secure. The extension uses your own API keys for AI services, and all conversations and workflow data remain on your device.
🤔 How It Works
1. Install the Extension - Add n8nChat to Chrome and navigate to your n8n workflow editor
2. Enter Your API Key - Provide your chosen AI service API key (OpenAI or Google)
3. Describe Your Needs - Tell the AI what you're trying to automate
4. Watch the Magic - See nodes and connections appear directly in your workflow
5. Fine-tune if Needed - Adjust the generated components to perfectly match your requirements
✅ Perfect For:
n8n Beginners - Flatten the learning curve and start building powerful workflows immediately
Experienced Builders - Accelerate your workflow development and automate repetitive tasks
Developers - Rapidly prototype complex integrations without memorizing every node parameter
Business Users - Create automation solutions without deep technical knowledge
💡 Use Cases
API Integrations: "Build a workflow that fetches data from the HubSpot API and sends it to Slack when new contacts are added."
Data Transformation: "Create a workflow that normalizes CSV data into a consistent JSON format."
Conditional Logic: "I need a workflow that routes emails based on their content to different departments."
Multi-step Processes: "Build an onboarding sequence that creates accounts across multiple systems when a new employee joins."
Scheduled Tasks: "Create a workflow that sends a weekly performance report every Monday at 9 AM."
⚙️ Technical Details
- Works with n8n cloud (n8n.cloud) and self-hosted n8n instances
- Supports all native n8n nodes and functionality
- Supports custom and community nodes
- Requires your own API key
- Stores all data locally
NOTE: Please make sure to refresh your workflow page after installing the extension!
Join our Discord community: https://discord.gg/kz56JZqgtN
ℹ️ About n8n
n8nChat is a third-party tool and is not affiliated with n8n or n8n.io. n8n is a powerful workflow automation tool that allows you to connect different services and build automated workflows. With its open fair-code distribution model, n8n can be self-hosted or used through n8n.cloud. Our extension enhances the n8n experience, making it more accessible and powerful for users of all skill levels.
Transform How You Build n8n Automations
n8nChat is a powerful extension that brings the intelligence of AI directly into your n8n workflow editor. Simply describe what you want to accomplish in plain language, and watch as the extension generates complete nodes, complex workflows, and automation solutions in seconds.
Seamlessly Integrated with n8n
Our extension works directly within your existing n8n environment, whether cloud-hosted or self-hosted. The intuitive chat interface appears right inside your workflow editor, making it easy to create nodes and build automations without switching contexts or disrupting your workflow.
Key Features
🧠 AI-Powered Node Generation
Describe the functionality you need, and n8nChat instantly creates the appropriate nodes with all the necessary configurations. Nodes appear directly in your workflow canvas, ready to use.
🔄 Complete Workflow Creation
Need to build an entire workflow? Describe your automation goal, and n8nChat will generate a full multi-node workflow with proper connections and configurations.
🖼️ Clone n8n Workflows From a Screenshot
Attach a screenshot of any workflow and simply ask n8nChat to recreate it for you.
🔎 n8n Chat can search the web when it needs up-to-date information to fulfill your request.
🤖 Multiple AI Model Support - OpenAI and Gemini supported with your own API key.
💬 Natural Language Interface
No need to memorize complex node parameters or syntax. Just chat with the AI in plain English, and it will understand your requirements.
🔌 Instant Integration
Generated nodes and workflows are instantly added to your canvas - no copy/paste required. Connections between nodes are automatically created based on your requirements.
🚀 Accelerated Development
Complete complex automations in minutes instead of hours. Perfect for both n8n beginners and experienced workflow builders.
🛡️ Privacy-Focused
Your data stays secure. The extension uses your own API keys for AI services, and all conversations and workflow data remain on your device.
🤔 How It Works
1. Install the Extension - Add n8nChat to Chrome and navigate to your n8n workflow editor
2. Enter Your API Key - Provide your chosen AI service API key (OpenAI or Google)
3. Describe Your Needs - Tell the AI what you're trying to automate
4. Watch the Magic - See nodes and connections appear directly in your workflow
5. Fine-tune if Needed - Adjust the generated components to perfectly match your requirements
✅ Perfect For:
n8n Beginners - Flatten the learning curve and start building powerful workflows immediately
Experienced Builders - Accelerate your workflow development and automate repetitive tasks
Developers - Rapidly prototype complex integrations without memorizing every node parameter
Business Users - Create automation solutions without deep technical knowledge
💡 Use Cases
API Integrations: "Build a workflow that fetches data from the HubSpot API and sends it to Slack when new contacts are added."
Data Transformation: "Create a workflow that normalizes CSV data into a consistent JSON format."
Conditional Logic: "I need a workflow that routes emails based on their content to different departments."
Multi-step Processes: "Build an onboarding sequence that creates accounts across multiple systems when a new employee joins."
Scheduled Tasks: "Create a workflow that sends a weekly performance report every Monday at 9 AM."
⚙️ Technical Details
- Works with n8n cloud (n8n.cloud) and self-hosted n8n instances
- Supports all native n8n nodes and functionality
- Supports custom and community nodes
- Requires your own API key
- Stores all data locally
NOTE: Please make sure to refresh your workflow page after installing the extension!
Join our Discord community: https://discord.gg/kz56JZqgtN
ℹ️ About n8n
n8nChat is a third-party tool and is not affiliated with n8n or n8n.io. n8n is a powerful workflow automation tool that allows you to connect different services and build automated workflows. With its open fair-code distribution model, n8n can be self-hosted or used through n8n.cloud. Our extension enhances the n8n experience, making it more accessible and powerful for users of all skill levels.